Instance Verification Kit (IVK)
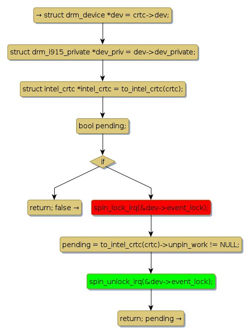
spin lock @ [80847+32+/linux-3.19-rc1/drivers/gpu/drm/i915/intel_display.c]
Instance Signature: event_lock
|
The Matching Pair Graph:
|
|
Function Name
|
Control Flow Graph (CFG)
|
Events Flow Graph (EFG)
|
Source Correspondence
|
|
intel_crtc_has_pending_flip
|
|
|
[80478+27+/linux-3.19-rc1/drivers/gpu/drm/i915/intel_display.c]
|